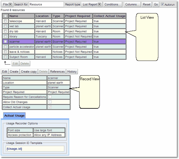
Once the search information is in either a List Report view or as an individual record the information can be edited if the user has the permissions to do so. The administrator will have set up the permissions for your Calpendo.

 

For a complete description of the standard toolbar buttons read the Toolbar Button Standard Definition chapter.

 

Click to expand

 

For a more complete explanation on how to edit records in the list view read the How to Edit Multiple Items At Once section of the Data Explorer chapter.

 

Click to expand

 

For a more complete explanation on how to edit records in the record view read the How to Edit A Single Item section of the Data Explorer chapter.

 

Click to expand

 

Once in edit mode the changes can be made.

 

Click to expand